Nexeed
    • Introduction
    • Operations manual
      • Overview
      • System architecture and interfaces
      • System requirements
      • Migration from previous versions
      • Setup and configuration
      • Start and shutdown
      • Regular operations
      • Failure handling
      • Backup and Restore
      • Logging and monitoring
      • Known limitations
    • API documentation
    • Glossary
Archiving Bridge
  • Industrial Application System
  • Core Services
    • Block Management
    • Deviation Processor
    • ID Builder
    • Multitenant Access Control
    • Notification Service
    • Ticket Management
    • Web Portal
  • Shopfloor Management
    • Andon Live
    • Global Production Overview
    • KPI Reporting
    • Operational Routines
    • Shift Book
    • Shopfloor Management Administration
  • Product & Quality
    • Product Setup Management
    • Part Traceability
    • Process Quality
    • Setup Specs
  • Execution
    • Line Control
    • Material Management
    • Order Management
    • Packaging Control
    • Rework Control
  • Intralogistics
    • Stock Management
    • Transport Management
  • Machine & Equipment
    • Condition Monitoring
    • Device Portal
    • Maintenance Management
    • Tool Management
  • Enterprise & Shopfloor Integration
    • Archiving Bridge
    • Data Publisher
    • Engineering UI
    • ERP Connectivity
    • Gateway
    • Information Router
    • Master Data Management
    • Orchestrator

Nexeed Learning Portal

  • Archiving Bridge
  • Operations manual
  • System architecture and interfaces
preview 3.2.0

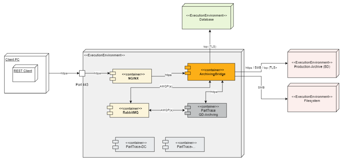
System architecture and interfaces

General Deployment View

On Kubernetes the Archiving Bridge Module provides the REST Interfaces for all IAS services (BMLP and external market)

  • The Archiving Bridge uses a database for buffering archiving export relevant data.

Deployment

Network connections overview

Source Destination Protocol

Archivingbridge

Database AB

TCP/IP with TLS

Archivingbridge

MACMA

https

Archivingbridge

RabbitMQ

AMQP 0.9.1 with TLS

Archivingbridge

IAS Portal

https

Archivingbridge

MDM

https

Archivingbridge

Production Archive (BD)

https

Architecture

The Archiving Bridge collects archive datasets from Nexeed IAS Modules and forwards them to long term archive systems. It manages the workflow and takes care that the archive datasets are properly delivered to the archive systems. The service uses a buffer database for archive dataset and connection management. It is connected to other services by a message queue and provides internal REST API endpoints for special purposes.

Web API

API Protocol Description

/archiving-api/v1/{tenantid}/config

https

Provides CRUD operations to configure archvingbridge clients and related target adapters (long-term storage systems, like BD Production-Archvive)

/archiving-api/v1/{tenantid}/export

https

Provides REST API for archiving export

Contents

© Robert Bosch Manufacturing Solutions GmbH 2023-2025, all rights reserved

Changelog Corporate information Legal notice Data protection notice Third party licenses